Run an Example
Autonomous Platoon system
In this example, the vehicule control their behavior by an autorun service.
This example was a base example for testing Kmelia components and applications.
Open the
PlatoonSystem component of the
autonomousSimplePlatoon folder

On the above picture you can see the Kmelia action buttons on the right of the shortcut bar.
click on the
kml2java button

Refresh the files of the project (
Refresh action of the left frame PopUpMenu).

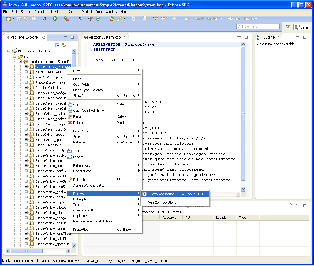
To run the application, select the generated
APPLICATION java file and
Run as java application action of the left frame PopUpMenu).

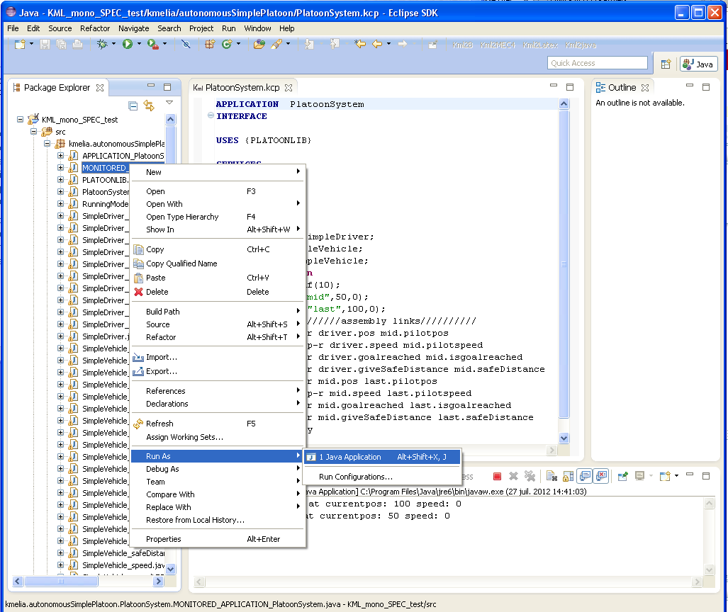
To animate the application, select the generated
MONOTOREDAPPLICATION java file and Run as java application'' action of the left frame PopUpMenu).